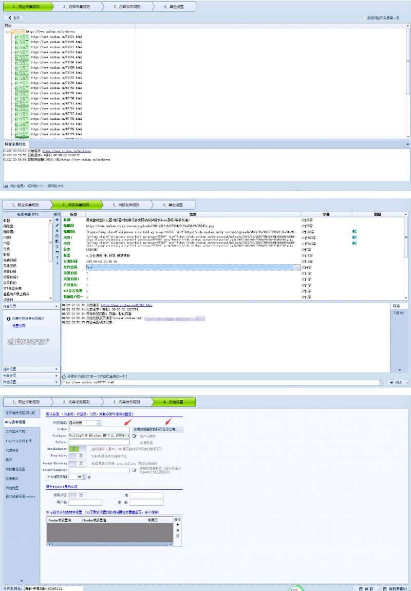
主要是方便大家全站采集,直接修改数字ID就可以采集需要的页数了。
说明
1:规则还是通用于所有采集专家制作的采集模块,如:WP程序和NZ程序。
2:需要自己提供VIP账号才能获取网盘地址。
3:规则可以在RiPro主题,NZCMS和zlblog通用。
4:配合接口可以实现自动下载图片和自动分类等高级功能。
5:规则我提供了,每个站长使用的程序不一样,所以接口你们自己想办法,我不免费提供这方面技术解答。
6:如果没有采集接口的建议找采集专家购买 https://www.caijizhuanjia.com/,这个规则就是找他定制的。
![图片[1]-中国站长网2021年最新采集规则/RiPro主题和NZCMS通用规则-万源库](http://wyk.007irs.com/wp-content/uploads/2022/03/1648551917-9a00e013431c77a.jpg)
© 版权声明
文章版权归作者所有,未经允许请勿转载。
THE END












